Python 부터 Python Venv 등등 설치하기 귀찮으니 그냥 클라이언트를 받는게 속편하다.
Python 의 가상환경에 대해서만 얕은 지식만 가지고 있으면 된다.
https://docs.comfy.org/installation/desktop/macos
MacOS Desktop Version - ComfyUI
This article introduces how to download, install and use ComfyUI Desktop for MacOS
docs.comfy.org
눈이 큰 캐릭터를 그다지 좋아하지 않아서.. ㅎㅎ Lora의 경우는 'Realistic Vision XL Anime Blend' 류로 선택.
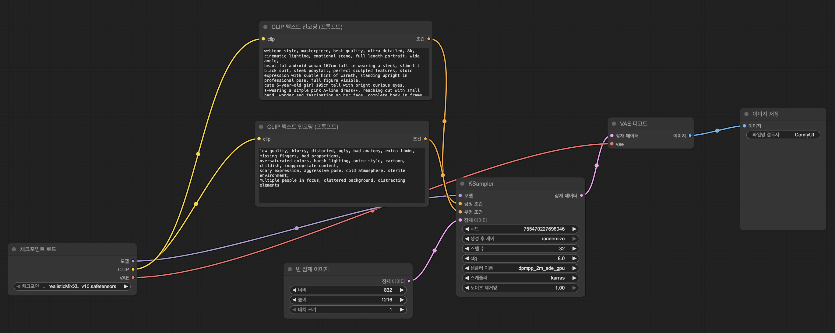
이제 어떤 포즈로 어떻게 그려줘를 넣어보자. 참고로.. 워크플로는 기본셋으로 해도 충분했다.
(프로가 되면 수정하는 것으로)

뭐 대충 이렇게 저렇게 조정하면서 하면 아래 그림들이 나오더라. 오!
팁 : ChatGPT 와 클로드를 잘 활용해서 워크플로를 그리고 프롬프트를 뽑아내면 좀 더 좋은 결과물을 얻을 수 있다.
내가 상상하는 그림에 대해 클로드에게 프롬프트를 달라고 해보자.!


